Przegląd
Rozwiązanie Navicat dla Snowflake pozwala zoptymalizować przepływ pracy związany z zarządzaniem bazą danych. Intuicyjny projekt i kompleksowe funkcje upraszczają interakcje z bazami danych Snowflake, dzięki czemu łatwiej jest wykonywać zadania związane z analizą danych i zarządzaniem nimi.
Główne funkcje
W Navicat dla Snowflake znajdziesz szeroką gamę wbudowanych narzędzi, dzięki którym możesz łatwo zarządzać danymi i zwiększyć ogólną produktywność.
Do modeli zgodnych z ChatGPT, Deepseek, Google Gemini i Ollama można uzyskać dostęp bezpośrednio z poziomu Navicat, gdy tylko potrzebujesz pomocy. Możesz zadawać pytania i otrzymywać natychmiastowe odpowiedzi, a także ulepszać generowane zapytania lub odpowiedzi, podając kontekst związany z konkretną bazą danych lub schematem. Asystent AI wykorzysta załączoną strukturę, aby dostarczyć Ci istotnych i dokładnych informacji dostosowanych do Twoich potrzeb.
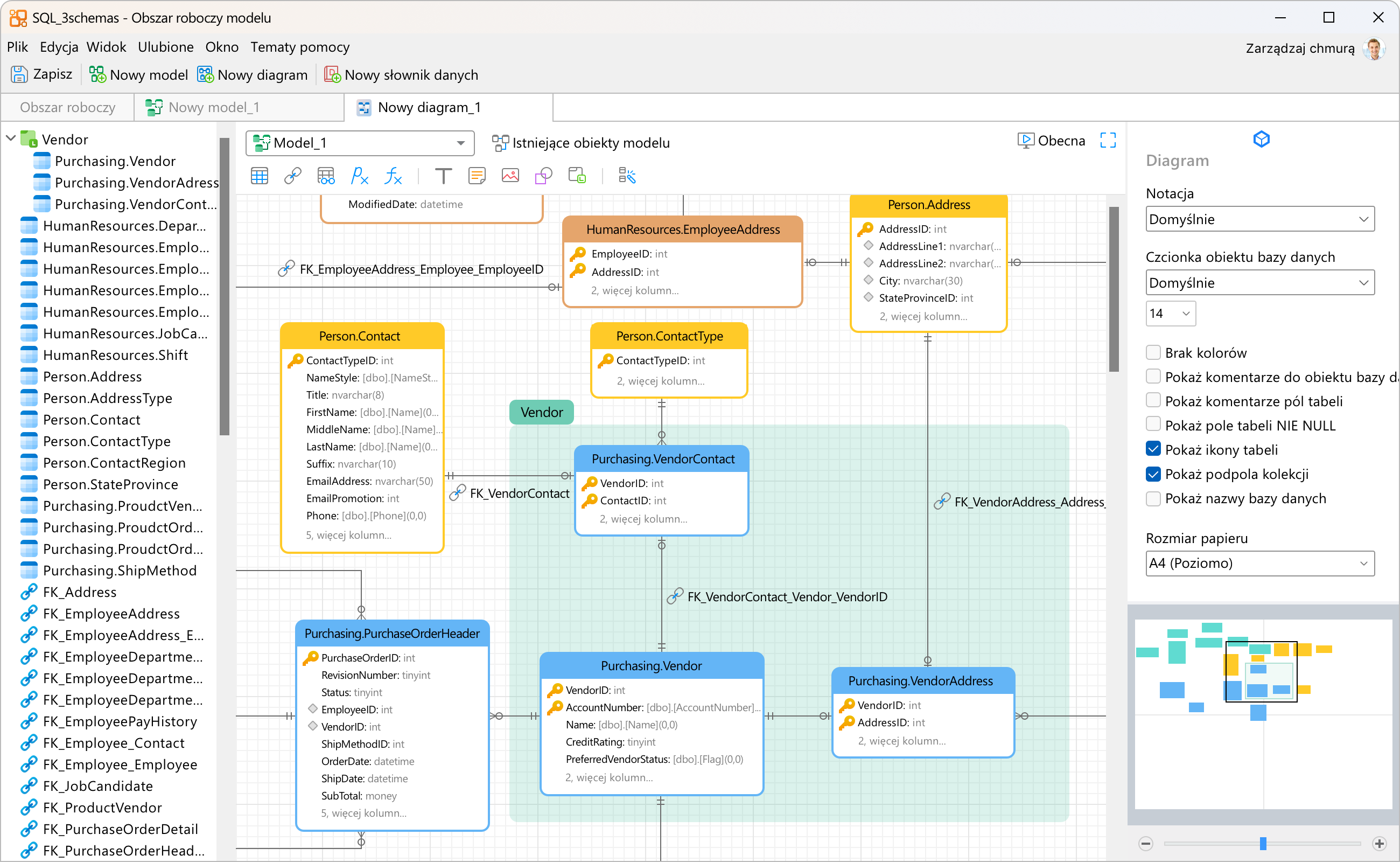
Konwertuj swoje bazy danych na reprezentacje graficzne, aby łatwo tworzyć złożone modele relacji encji i generować skrypty SQL jednym kliknięciem. Możesz budować wiele modeli w ujednoliconym obszarze roboczym, aby zilustrować różne obiekty na jednym diagramie. Ułatwia to nawigację i zrozumienie złożonych systemów.
Przekształć swoje dane w efektywne wizualizacje umożliwiające identyfikację trendów, wzorców i wyjątków. Wszystkie wykresy na pulpicie nawigacyjnym, które korzystają z tego samego źródła danych, mogą być ze sobą połączone. Gdy wybierzesz punkt danych na jednym z wykresów, wszystkie pozostałe wykresy na tej samej stronie pulpitu nawigacyjnego połączone z tym źródłem danych zostaną natychmiast zaktualizowane, aby odzwierciedlić Twój wybór. Uprość analizę danych i udostępnij swoje przestrzenie robocze współpracownikom, aby lepiej wspierać decyzje i strategie biznesowe.
Współpraca
Niezależnie od tego, czy używasz systemu Windows, macOS czy Linux, możesz synchronizować wszystkie ustawienia połączeń, zapytania, fragmenty kodu, obszary robocze modeli, obszary robocze BI i informacje o grupach wirtualnych z naszym rozwiązaniem w chmurze i zachować produktywność, gdziekolwiek jesteś.
