Übersicht
Navicat for Snowflake ist darauf zugeschnitten, Ihre Arbeitsabläufe bei der Datenbankverwaltung zu optimieren. Sein intuitives Design und seine umfassenden Funktionen vereinfachen die Interaktion mit Snowflake-Datenbanken und erleichtern Ihnen die Durchführung von Datenanalysen und Verwaltungsaufgaben.
Wesentliche Merkmale
Navicat for Snowflake wird mit einer breiten Palette integrierter Werkzeuge geliefert, mit denen Sie Ihre Daten leicht bearbeiten und Ihre Gesamtproduktivität steigern können.
Mit ChatGPT, Deepseek, Google Gemini und Ollama kompatible Modelle können direkt in Navicat aufgerufen werden, wann immer Sie Hilfe benötigen. Sie können Fragen stellen und sofortige Antworten erhalten sowie generierte Abfragen oder Antworten verbessern, indem Sie den Kontext zu Ihrer spezifischen Datenbank oder Ihrem Schema angeben. Der KI-Assistent nutzt Ihre angehängte Struktur, um relevante und genaue Informationen zu liefern, die auf Ihre Bedürfnisse zugeschnitten sind.
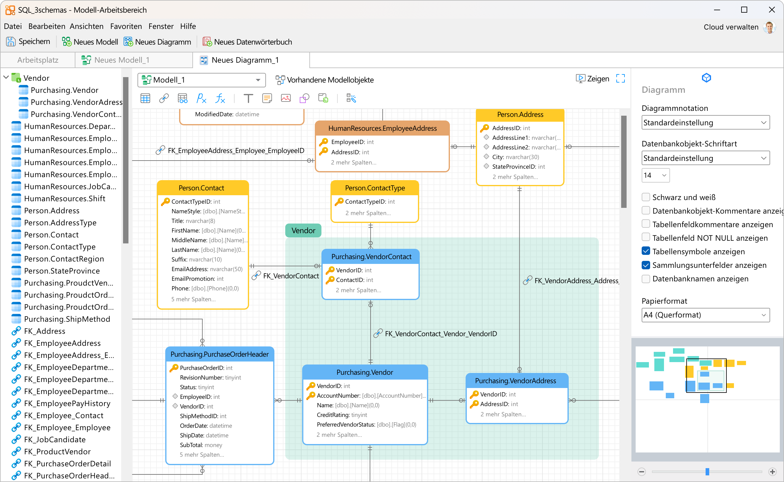
Konvertieren Sie Ihre Datenbanken in grafische Darstellungen, um auf einfache Weise komplexe “Entity Relationship”-Modelle zu erstellen und SQL-Skripts mit einem einzigen Klick zu generieren. Sie können mehrere Modelle in einem einheitlichen Arbeitsbereich erstellen, um verschiedene Objekte in einem Diagramm darzustellen und so die Navigation und das Verständnis komplexer Systeme zu verbessern.
Wandeln Sie Ihre Daten in effektive Visualisierungen um, um Trends, Muster und Ausreißer zu erkennen. Alle Diagramme auf einem Dashboard, die dieselbe Datenquelle nutzen, können miteinander verbunden werden. Wenn Sie einen Datenpunkt in einem der Diagramme auswählen, werden alle anderen Diagramme auf der gleichen Dashboard-Seite, die mit dieser Datenquelle verknüpft sind, sofort aktualisiert, um Ihre Auswahl widerzuspiegeln. Vereinfachen Sie die Datenanalyse und teilen Sie Ihre Arbeitsbereiche mit Kollegen, um Ihre Geschäftsentscheidungen und -strategien besser zu unterstützen.
Zusammenarbeit
Unabhängig davon, ob Sie Windows, macOS oder Linux verwenden, können Sie alle Ihre Verbindungseinstellungen, Abfragen, Snippets, Modell-Workspaces, BI-Workspaces und virtuellen Gruppeninformationen mit unserer Cloud-Lösung synchronisieren und produktiv bleiben, wo immer Sie sich aufhalten.
