資料庫模型是一種資料模型,它決定資料庫的邏輯結構,以及基本上決定資料的儲存、組織和操作方式。資料模型有許多種,但最常用的類型是關聯式模型,它使用以資料表為基礎的格式。
通常,企業的資料倉儲 2.0 人員會設計一種或多種類型的資料模型,以便最有效地將資料表正規化和平衡如何最有效地儲存和擷取業務資料。預先設計資料模型的另一個優點是許多專業工具(例如 Navicat)可以將模型用作規劃並根據其規格構建資料庫。
話雖如此,但不幸的是,隨著時間過去,資料模型常常被錯放或刪除。在這種情況下,DBA 只能從新繪製模型,或者,如果他們懂得使用資料庫管理工具,可讓它將現有資料庫建立模型。
在今天的提示中,我們將學習如何在 Navicat Premium 中從各種資料庫物件建立模型。
啟動精靈
在軟體產品中提取設計資訊的程序稱為「逆向工程」。在 Navicat 中,你可以使用逆向工程將資料庫、結構描述、資料表或檢視轉化為物理模型。
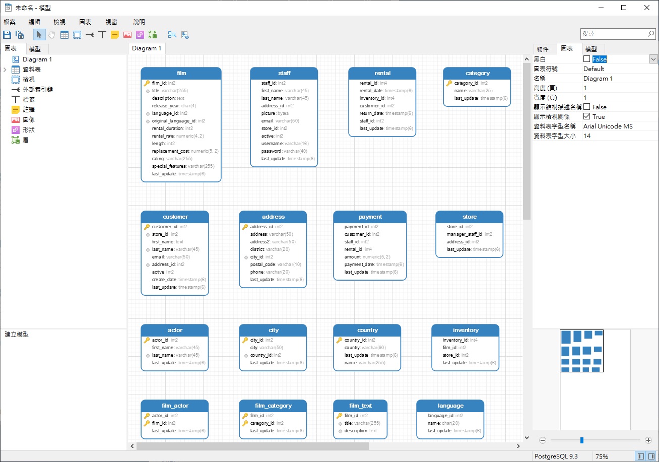
若要對資料庫結構描述進行逆向工程,請在導覽窗格中的資料庫上按一下滑鼠右鍵,然後從彈出式功能表中選取「逆向結構描述到模型…」:
Navicat 將從所選取的結構描述產生物理模型,並在新的模型視窗中開啟它:
然後,你可以像由零開始建立模型一樣使用新的模型。例如,你可以加入關係、移動物件以及儲存模型。
逆向資料表到模型
在導覽窗格中的資料表上按一下滑鼠右鍵,然後從彈出式中選取「逆向資料表到模型…」,可以對單個資料或檢視進行逆向工程,將它轉換為物理模型:
這將在新的模型視窗中開啟所選取的資料表:
選取多個資料表或檢視
你也可以在「物件」窗格中選取多個資料表或檢視:
在選擇區域內的任何位置上按一下滑鼠右鍵,然後從彈出式清單中選擇「逆向資料表到模型…」,現在這些資料表或檢視將在新的模型視窗中:
在模型視窗匯入資料庫、結構描述、資料表或檢視
Navicat 還支援在模型視窗匯入資料庫、結構描述、資料表或檢視。它提供了逐步的精靈,以指示你完成匯入程序。
- 首先,透過以下兩種方法開啟一個新的模型視窗:
- 按一下主要工具列上的「模型」按鈕,然後按一下「物件」工具列上的「新增模型」按鈕:
- 從主要功能表中選取「檔案」>「新增」>「模型…」:
- 在「新增模型」對話方塊中選取資料庫供應商和版本編號,然後按一下「確定」以開啟該產品的新模型視窗:
- 從模型視窗的功能表中選擇「檔案」->「從資料庫匯入」:
- 在「從資料庫匯入」對話方塊中,選擇一個連線。
- 選擇要匯入的資料庫、結構描述、資料表或檢視:
- 按一下「開始」,以所選取的物件建立模型。
或者
總結
如果你需要使用逆向工程將資料庫物件轉化為模型,Navicat 可以滿足你的需求。Navicat Premium 和企業版提供逆向工程功能,可以對資料庫、結構描述、資料表或檢視進行逆向工程以建立物理模型。

